Facing performance issues in QuickBooks desktop? If yes, then reading this article can be of some help. Just in case you have issues with the performance of the QuickBooks, then the company file might be the major cause. You have different options to resolve the issue. QuickBooks software performance decreases as the size of the company increases.
There are no limits to the size of the data file. Performance issues can also occur if the network can’t handle large data files. To know more about fixing QuickBooks desktop performance issues, make sure to read this article carefully till the end.
Why optimizing QuickBooks is important?
It is very much essential to optimize QuickBooks as the system has tons of files and every file has its specific function and location. When you installs QuickBooks in the system then at times system might not work in a proper manner and you might end up in such an error. It should be noted that QuickBooks is slow to open and is unable to start, simply due to not being optimized. This can be smoothened simply by optimizing it.
Perks of speeding up QuickBooks performance
You can enjoy the below benefits after speeding up the QuickBooks accounting software. These perks include:
- Increase in work capability
- Increased speed
- Managing time
- Also, it minimizes the stress hour
Issues that affect the performance of QuickBooks
There can be some issues that might affect the performance of QuickBooks. These issues include the following:
- Admin password has been lost
- The new printer is unable to print
- Or if you are unable to copy and move the QB data file
- Failed to rebuild data file
- Failed to update data file
- Connection lost with the data
- Reinstall has failed
What causes performance issues in QuickBooks desktop?
This sort of error can be seen due to the following reasons:
- One of the major reasons can be unable to open a file or taking a long time to open the file.
- Another reason can be a number of users signing into the file increases leading the company file tasks slowing down.
- Also, in case of irregular performance issues.
- If the company file runs well in the morning and slows down with each minute.
- Also, if you notices the same data issues in multiple data files depicting that the network is damaging the company data files.
Steps to Fixing Performance of QuickBooks Desktop when Managing the Data File
One can try to fix the performance issues by performing the steps below:
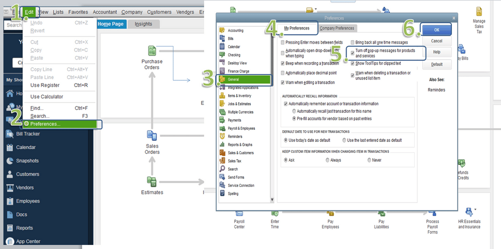
Step 1: Setting company and personal preferences

The automatic pops-up appearing in QuickBooks and sometimes cause a slow response. In order to avoid this, you can turn off auto pop-ups in QuickBooks preferences.
Step 2: Reducing the file size of the company file
In case you are having a large file and performance is slow, then you can reduce the size of the company file. All these options are complex and require a lot of time and work. The user needs to perform the steps below:
- Running the condense data utility.
- Truncate the company file- This particular capability is not built into QuickBooks and it isn’t offered truncation as a service. You can remove transactions up to certain dates and then set up opening balances as of that date. You can send the company file to a third-party vendor to truncate the data.
- Starting a new company file
- US only: When you starts a new company file, it would not affect the desktop payroll DIY with direct deposit.
- In case you wish to start a new company file, then performing the below steps is suggested:
- The first step is to use the condense option to delete the transactions.
- After that create a file from scratch.
- Move to the file and select new company.
- In the old file, export the lists.
- You should also open the files and clean them up.
- And then delete any inactive list or list entries that you doesn’t require.
- After that, import the clean files into the new file.
- Set up the opening balances. And move to the QuickBooks app store to find utilities that will do this.
Winding Up!
Fixing the QuickBooks desktop performance issues can be a little easy, after performing the steps mentioned in above. However, if there is any query remaining or if the user isn’t able to rectify the performance issues, then in that case contacting our QuickBooks desktop support team is suggested to reach out to us at 1-888-368-8874. Our team professionals will ensure to come up with the most effective solution for you.
Other helpful topics:
